SAPIEN PowerShell Studio 2026 v5.10.263 [Latest Software]
SAPIEN PowerShell Studio 5.10.263
SAPIEN PowerShell Studio 2026 v5.10.263 [Latest Software]
![SAPIEN PowerShell Studio 2026 v5.10.263 [Latest Software] SAPIEN PowerShell Studio 2026 v5.10.263 [Latest Software]](https://smartpczone.com/wp-content/uploads/2026/03/images-copy-2.jpg)
Introduction
SAPIEN PowerShell Studio 2026 v5.10.263 [Latest Software]. PowerShell is the current programming language that took over as the most indispensable command-line shell and scripting language for Windows system administration and automation. On the contrary, when the job requires the making and sharing of professional, distributable, and GUI-supported administrative tools, SAPIEN PowerShell Studio 5.10.263 (x64) is the one that shines. PowerShell Studio, an integrated development environment (IDE) produced by SAPIEN Technologies, retains its gold standard as their signature product for developing PowerShell.
In contrast to generic text editor tools, which typically are “best-effort only” and need the user to know how to use them through trial, error and experience, the PowerShell Studio is an all-in-one “tool making environment”. It not only allows you to write scripts interactively but also deploys that into a completely functional software solution. This 5.10.263 version of this robust platform, as always, offers strong support for both Windows PowerShell 5.1 and PowerShell 7, which is cross-platform. Linux users can still use the Studio without any of the restrictions that exist in (omit)Windows PowerShell. Whether you are a systems administrator looking to streamline repetitive tasks, a developer building complex GUI applications, or an IT professional in need to build executables with scripts, PowerShell Studio delivers the enterprise-grade functions for these activities.
You May Also Like :: SAPIEN PowerShell ModuleManager 2026 v2.0.33 [Latest Software]
Description
Fully compatible with 64-bit modern Windows, such as Windows 10, Windows 11, and Windows Servers, SAPIEN PowerShell Studio 5.10.263 runs natively on these systems. It cannot be reduced to a text editing tool but a console that is packed with script editing, debugging, GUI design, and compiling into an integral interface.
The purpose of PowerShell Studio was to create an application that would deal with common obstacles in PowerShell development. It gives the GUI design environment, where developers can visually generate complex graphical interfaces (GUIs) by using drag-and-drop functions, something that would otherwise take hundreds of lines of complex code working manually only. Additionally, it provides advanced debugging capabilities that allow developers to step through code, inspect variables, and troubleshoot errors across local and remote machines. In particular, it does this very clearly, as it has a “Script Packager” which helps users convert their. ps1 scripts into .exe files that stand independently and also have the ability to create full MSI installers. This tool will help (omit)users(omit) package these tools for systems that probably have PowerShell policy turned off.
![SAPIEN PowerShell Studio 2026 v5.10.263 [Latest Version] SAPIEN PowerShell Studio 2026 v5.10.263 [Latest Version]](https://smartpczone.com/wp-content/uploads/2026/03/81ffbf36832e555b8e0c6b8a0bd1def8-copy.jpg)
Overview
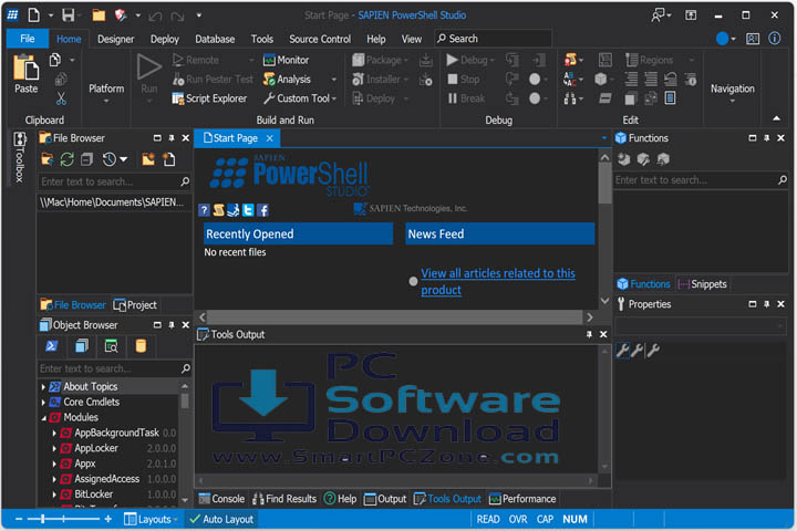
PowerShell Studio 5.10.263 (x64) is structured for the professional scripter who seeks efficiency, all-power, and flexibility. However, even more captivating is the fact that the software is built on the ribbon-style GUI. It adopts a multi-tabbed structure that hosts a comprehensive set of other tools. What is (omit)most fascinating about this release is its level of compatibility, which includes both 32-bit and(omit) 64-bit PowerShell with the interpretive PowerShell 7, as the newest intermediate level version of PowerShell.
Workflow within PowerShell Studio has been intended to be flawless from the beginning to deployment. The developer should start which form in the GUI Designer with buttons, text gauges, and data shapes. You can then double-click those (omit), first of all, to jump to the Script Editor and start out the different events using the intelligence provided by the auto-prediction too, known as PrimalSense. Proofread the project for spelling errors and finalize it with appropriate security configurations (such as locking it to a particular domain or machine). Follow by packaging the project into a .msi installer for deployment, hence an end-to-end integration that transforms manual PowerShell scripting into smooth-running workflows, resulting in what we can refer to as a software development lifecycle.
![SAPIEN PowerShell Studio 2026 v5.10.263 [Free Download] SAPIEN PowerShell Studio 2026 v5.10.263 [Free Download]](https://smartpczone.com/wp-content/uploads/2026/03/PSS2018_pwshCore_01_2018-03-21_16-04-58-copy.jpg)
Software Features
PowerShell Studio 5.10.263 Software’s numerous features make it one of the top tools for script development. The following are its most critical components:
- Advanced Script Editor with PrimalSense: One of the exclusive drying technicalities of SAPIEN’s is offering developers PrimalSense–the fully context-aware smart code-completion and information system. This tool works in a way that GAEs Intellisense and hence helps to build scripts efficiently by providing syntax coloring, automatic case correction, parameter hints, and deep member completion for .NET objects. This makes writing scripts faster and error-free.
- Visual GUI Designer: One of the most exclusive aspects is the Enhanced Form Designer.
- Script Packager and MSI Builder: PSF supports the packaging of completed scripts into either native 32-bit or 64-bit executables (.exe).
- Comprehensive debugging tools: The position of debugging becomes pretty significant during software development, and we support both local and remote debugging. You can set and remove the “step over,” “continue execution,” and “continue until the next breakpoint” compilation flags. This capability extends to debugging scripts running on remote machines, a vital feature for administrators managing server environments.
- Performance Monitor: The idea is that, to keep scripts running efficiently, memory and CPU usage are traced offshore with the Performance Monitor that is visually represented. It can help identify system insufficiencies, like those that negatively impact server production.
- Module Creation and Version Control: To accompany the creation of PowerShell modules, PowerShell Studio provides an easy path to getting started.
- Function Builder: There is a Function Builder that can generate your advanced scripts as a wizard provides an intuitive way to design these functions, and does not require you to know about modalities and functions up front.
You May Also Like :: InnoExtractor 2026 v11.3.0.161 [Latest Software]
How To Install
Although PowerShell Studio 5.10.263 is relatively simple in its installation, it is necessary to exercise caution and care not just on the licensing but also on the product’s activation. It consists only of the binary executables (64-bit) that are compatible with the 2020 version of the Platform and onwards; therefore, be aware of the system version.
Download the installer: PowerShell Studio is a software-like (omit)thing that you can get by downloading. The user can get a trial version after they download it on the SAPIEN website. It is also possible to log in to the SAPIEN Account and download the full version there.
Run the installer: Find the downloaded executable file in your folder (omit)and then double-click it. When prompted by User Account Control (UAC), click “Yes” to allow the program to add itself to your device.
Follow the wizard: During the firewall installation, the user will inclusively insert the required system space and the prior environment builds. That means every time you click installing it, it will go to the default directory. Hit “Install” to proceed with the installation process.
Completion: After successfully installing (omit)PowerShell Studio, the first thing you might be presented with is a choice of whether to start the program. Select “Finish” to exit the wizard.
Activation: The Product Activation screen (omit)would appear for the very first time you launch the software. In this regard, with a default, (perpetual licenses allow activation on up to two computers for a single user). It is noteworthy that a single un-installation is possibly not enough to step down the key on an old computer. If you plan to move your software to another computer, you must explicitly deactivate your key within the software.
![SAPIEN PowerShell Studio 2026 v5.10.263 [Free of Cost] SAPIEN PowerShell Studio 2026 v5.10.263 [Free of Cost]](https://smartpczone.com/wp-content/uploads/2026/03/image-1-copy-1.jpg)
System Requirements
The SAPIEN Technologies’ prerequisites for your operating system to accommodate version 5.10.263 (x64) are as follows:
- Operating System: Windows Server 2019, 2022, 2025 or Windows 10, Windows 11. The software allows both 64-bit (x64) and ARM64 architectures.
- Architecture: 64-bit required. 32-bit operating systems will need to go if you are using version 2020 or any version thereafter.
- RAM: The application will function even on a single – core processor, provided that there is at least 4 GB of RAM (8 GB RAM will boost its performance, especially for multi-tasking).
- Disk Space: Disks specified should comply with a minimum capacity of 6 GB of drive storage.
- .NET Framework: The minimum technical requirement is an installation of the .NET framework 4.8.1 to make the tool work.
- Additional Runtimes: .NET 8 Desktop Runtime is required in case PowerShell 7.4 is in use. Similarly, .NET 9 Desktop Runtime is a mandatory precondition when you are on PowerShell 7.5.
- Runtime Libraries: The shipping and versioning tasks use Visual Studio 2015-2022 Runtimes, which are basically the process of creating a package (.msi), certificate signing, and API calls processing.
- Internet Connection: Activation of the product is the case that requires the internet. Also, interconnected is the query for the usage of the built-in introspection and browsing capabilities.
>>> Get Software Link…
Your File Password : 123
File Version & Size : 5.10.263 | 431 MB
File type : compressed / Zip & RAR (Use 7zip or WINRAR to unzip File)
Support OS : All Windows (32-64Bit)
Virus Status : 100% Safe Scanned By Avast Antivirus</p>
![InnoExtractor 2026 v11.3.0.161 [Latest Software]](https://smartpczone.com/wp-content/uploads/2026/03/01e873d0ed5d6ee8942903a491ecdde568b66f9293f8cd515e534be3d5026d35_200-copy.jpg)
![App Builder v2026.1 [Latest Software]](https://smartpczone.com/wp-content/uploads/2026/03/600-banner01-copy.jpg)